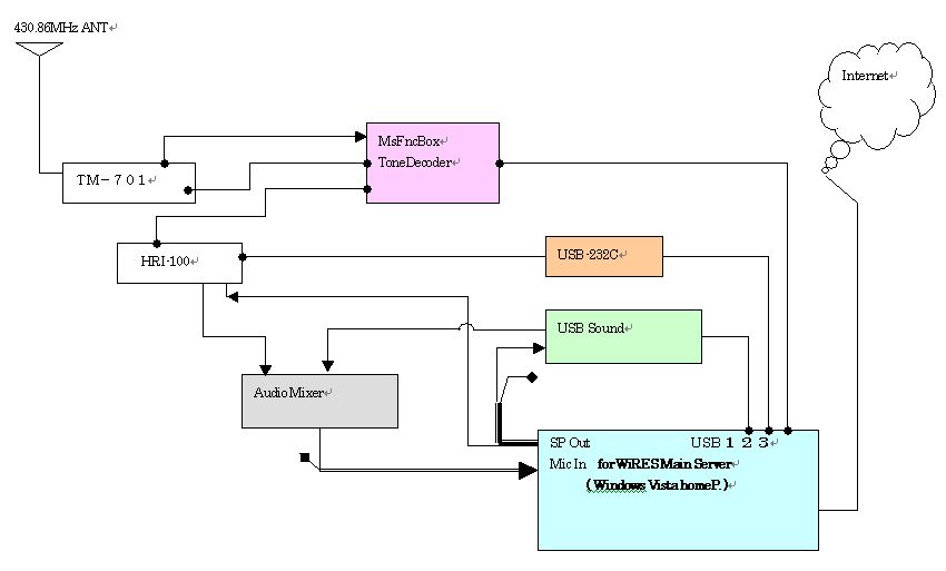
節電も兼ねてWiRES用FT712Hの電源を、家にいる時は電源を切ることに。そこで、モニターができるようにWiRESが起動しているPCのスピーカー出力を根元でステレオ → モノジャックにしてから片方をHRI-100に、片方をオーディオモニターのミクサーに接続して完成。 二又にしたところ 4CHミクサーに入力 ブロック図'